Prompt CREATE#
prompt=create value indicates to the AS that the client desires that the user be shown
the account creation page rather than the login flow.
It is enabled by default. However prompt=create can be entirely disabled if set
AS configuration property disablePromptCreate to true.
By default for prompt=create createUser page is shown which allows to enter basic information:
- display name
- email
- login
- password
On "Create User" button click user is created and redirected Authorization Endpoint of AS.

If more or custom fields have to be shown then custom page should be added and "CreateUser" custom script should redirect to that custom page.
public String getCreateUserPage(Object context) {
return "/customCreateUser";
}
Prompt NONE#
The OpenID Connect protocol supports a prompt=none parameter on the authentication request that allows applications to indicate that the authorization server must not display any user interaction (such as authentication, consent, or MFA). Janssen will either return the requested response back to the application, or return an error if the user is not already authenticated or if some type of consent or prompt is required before proceeding.
Initiate Silent Authentication requests To initiate a silent authentication request, add the prompt=none parameter when you redirect a user to the /authorize endpoint of Janssen authentication API. (The individual parameters on the authentication request will vary depending on the specific needs of your app.)
For example:
GET https://YOUR_DOMAIN//authorize?
response_type={response_type}&
client_id={client_id}&
scope={scope}&
state={state}&
ui_locales=&
claims_locales=&
acr_values=&
redirect_uri={redirect_uri}&
prompt=none
Basic credential user
The prompt=none parameter causes Jannsen to immediately send a result to the specified redirect_uri (callback URL) using the specified response_mode with one of two possible responses: success or error.
Note: Any applicable rules will be executed as part of the silent authentication process.
Successful authentication responses If the user was already logged in to Janssen and no other interactive prompts are required, Janssen will respond exactly as if the user had authenticated manually through the login page.
This response is indistinguishable from a login performed directly without the prompt=none parameter.
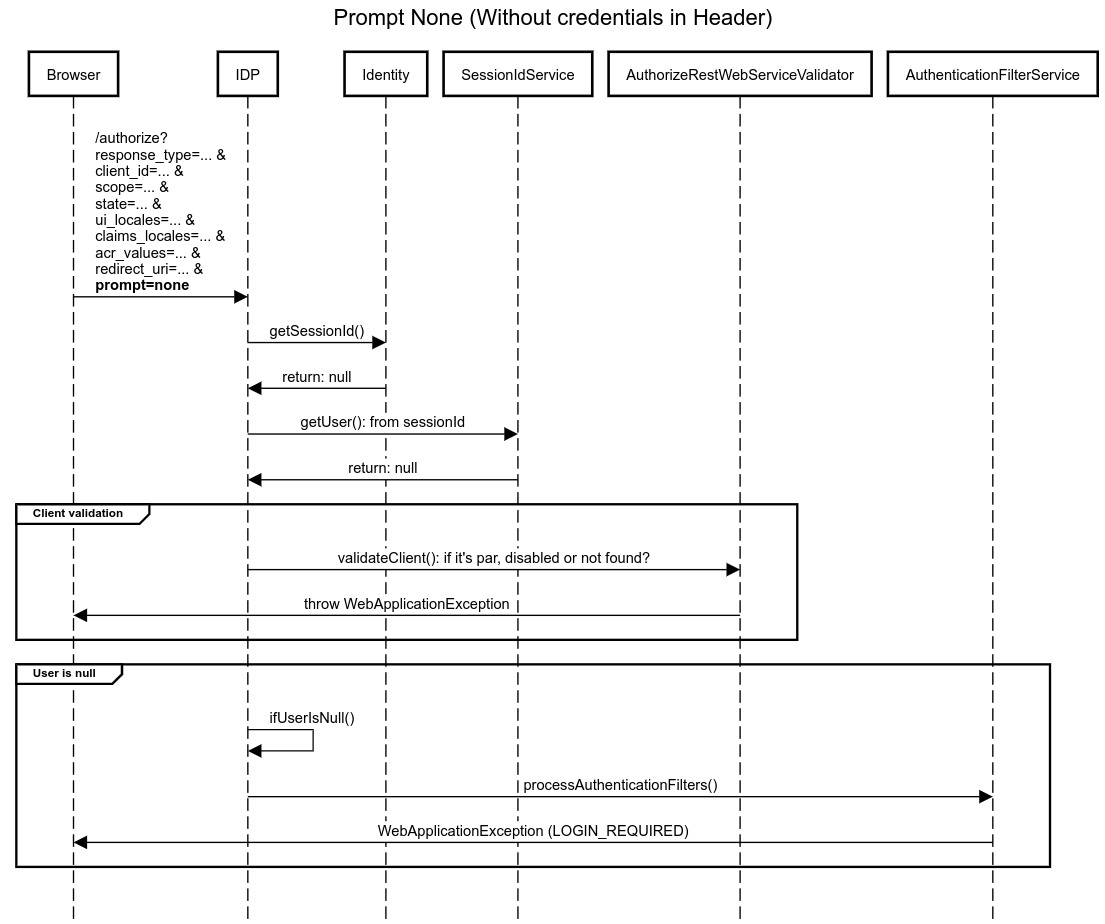
Example 1: Prompt None (Without credentials in Header)
title Prompt None (Without credentials in Header)
participant Browser
participant IDP
participant Identity
participant SessionIdService
participant AuthorizeRestWebServiceValidator
participant AuthenticationFilterService
Browser->IDP: /authorize?\nresponse_type=... &\nclient_id=... &\nscope=... &\nstate=... &\nui_locales=... &\nclaims_locales=... &\nacr_values=... &\nredirect_uri=... &\n**prompt=none**
IDP->Identity: getSessionId()
Identity->IDP: return: null
IDP->SessionIdService: getUser(): from sessionId
SessionIdService->IDP: return: null
group Client validation
IDP->AuthorizeRestWebServiceValidator: validateClient(): if it's par, disabled or not found?
AuthorizeRestWebServiceValidator->Browser: throw WebApplicationException
end
group User is null
IDP->IDP: ifUserIsNull()
IDP->AuthenticationFilterService: processAuthenticationFilters()
AuthenticationFilterService->Browser: WebApplicationException (LOGIN_REQUIRED)
end
Example 2: Prompt None (Without credentials in Header)
title Prompt None (With credentials in Header)
participant Browser
participant Janssen
participant Identity
participant SessionIdService
participant AuthorizeRestWebServiceValidator
participant ScopeChecker
participant ExternalPostAuthnService
participant ResponseParameters
participant ExternalUpdateTokenService
participant ClientService
Browser->Janssen: /authorize?\nresponse_type=... &\nclient_id=... &\nscope=... &\nstate=... &\nui_locales=... &\nclaims_locales=... &\nacr_values=... &\nredirect_uri=... &\n**prompt=none**\n\n**Basic credentials (user)** in Headers
Janssen->Identity: getSessionId()
Identity->Janssen: return: sessionId
Janssen->SessionIdService: getUser(): from sessionId
SessionIdService->Janssen: return: User
group Update Session For ROPC: If exists session attribute grant_type ROPC
Janssen->Janssen: updateSessionForROPC()
Janssen->SessionIdService: updateSessionId()
SessionIdService->Janssen: session attributes updated
end
group Client validation
Janssen->AuthorizeRestWebServiceValidator: validateClient(): if it's par, disabled or not found?
AuthorizeRestWebServiceValidator->Browser: throw WebApplicationException (INVALID_REQUEST, UNAUTHORIZED_CLIENT, DISABLED_CLIENT)
end
group ACR validation
Janssen->AuthorizeRestWebServiceValidator: validateAcrs(): If the request acr list does not exist in the session attribute? or\n Acr Changed?
AuthorizeRestWebServiceValidator->Browser: throw WebApplicationException (INVALID_REQUEST)
end
group Max Age Validation
Janssen->Janssen: validateMaxAge()
Janssen->AuthorizeRestWebServiceValidator: isAuthnMaxAgeValid()
AuthorizeRestWebServiceValidator->Janssen: throw new WebApplicationException(): redirectToAuthorizationPage(): if it's not valid
end
Janssen->ScopeChecker: checkScopesPolicy()
ScopeChecker->Janssen: return: scopes
group Post Authn Custom Script
Janssen->ExternalPostAuthnService: checkForceReAuthentication()
Janssen->ExternalPostAuthnService: checkForceAuthorization()
end
group if ResponseType CODE
Janssen->ResponseParameters: put code
end
group if ResponseType TOKEN
Janssen->ResponseParameters: put access_token, token_type and expires_in
Janssen->ExternalUpdateTokenService: modifyAccessToken()
ExternalUpdateTokenService->Janssen: return true or false
end
group if ResponseType ID_TOKEN
Janssen->ResponseParameters: put id_token
Janssen->ExternalUpdateTokenService: modifyIdToken()
ExternalUpdateTokenService->Janssen: return true or false
end
Janssen->SessionIdService: generateAuthenticatedSessionId(): if exists sessionId
SessionIdService->Janssen: return: newSessionUser
Janssen->ResponseParameters: addRespnseParameterSessionId(): if enabled appConfiguration.getSessionIdRequestParameterEnabled()
Janssen->ResponseParameters: addResponseParameterSid(): if enabled appConfiguration.getIncludeSidInResponse()
Janssen->ResponseParameters: put session_state and state
Janssen->ClientService: updateAccessTime()
Janssen->Browser: /redirect_uri?with_param=...